Réalisation technique
Vous avez besoin d’aide pour réaliser vos documents techniques tels qu’une analyse fonctionnelle, descriptif automatisme, analyse de risque, aide à l’établissement du sistema (…) ?
Stratégie industrielle
Vous rencontrez des difficultés à définir et choisir vos solutions technologiques pour vos machines ou lignes de production entières ?
Que proposons nous?
Des solutions industrielles innovantes
Votre entreprise doit opérer une transition industrielle pour s’inscrire dans le mouvement 4.0 ?

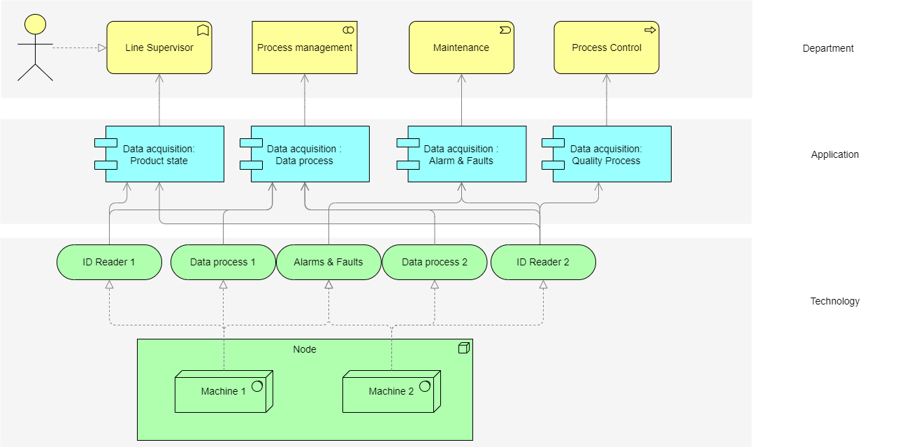
Pilotage de ligne industriel
La configuration de vos lignes industrielles vous pose problème, et vous aimeriez instaurer un pilotage à distance ?

Traçabilité machine
L’exploitation optimale de l’ensemble des informations de vos équipements vous fait défaut ?
Vous voudriez pouvoir suivre vos opérations à chaque étape de la production et enrailler les dérives au cœur de vos installations ?

Une usine connectée
Cela prend moins d’une minute pour donner une nouvelle dimension à vos projets…
Nous vous apportons un savoir-faire et de la créativité
Travailler avec nous, c’est apporter un vrai dynamisme et une expertise à vos projets !
Restez informé(e)
En rejoignant notre newsletter, vous serez informé(e) des innovations dans notre secteur, d'offre promotionnelle pour les clients et prospects, de la présentation de nos services dédiés aux entreprises.
Nous contacter
15 Rue Des Halles, 75001 PARIS 1er


